Belegverfolger
Folgende Belege können Sie über den Belegverfolger ansehen, aufrufen, drucken:
Angebot, Auftrag, Packzettel, Lieferschein, Rücklieferschein, Rechnung, Proformarechnung, Gutschrift, Einkauf, Wareneingang, Anfragen, Lieferantenmahnung, Lieferantenretoure, Lieferantenrechnung(*), Lieferantengutschrift(*), Produktion(**), Service (*), Rahmenvertrag (*), Mietvertrag (**), Wartungsvertrag (*), Speditionsauftrag, Projektverwaltung (***).
(**) Modul muss vorhanden sein.
(*) Funktion muss in der Konfiguration aktiviert sein.
(***) Die Projektverwaltung wird nicht angezeigt im Belegverfolger über Menü Artikel und nicht in den Registern Artikel der Belegverfolger im Bereich Adressen und Gesamt.
Pfade öffnen, schließen
Der metropolis-Belegverfolger kann über die Menüs Adressen/Belegverfolger, Artikel/Belegverfolger, Verkauf/Belegverfolger bzw. Einkauf/Belegverfolger sowie in den Artikel- bzw. Adress-Stammdaten und in den Belegen im Belegkopf über den Button
aufrufen werden.
Beispiel über Menü Verkauf/Belegverfolger:

Bei Aufruf des Gesamtbelegverfolgers über die Hauptmenüs sowie in den Adress- und Artikelstammdaten öffnen und schließen Sie den Pfad mit Doppelklick auf der entsprechenden Zeile
Beispiel im Auftragsbeleg:

Bei Aufruf im Belegkopf wird die Beleghistorie des aktuellen Beleges (Quell-/Folgebelege - sofern vorhanden) angezeigt. Um einen Pfad in der Beleghistorie zu öffnen, klicken Sie auf das Pluszeichen in der Belegzeile. Um einen geöffneten Pfad zu schließen, klicken Sie auf das Minuszeichen links neben der Belegzeile.
Template für Infofeld in der Beleghistorie
Die Templates für die Spalte Info im Belegverfolger werden in der Konfiguration, Register Belege/Belegbezogene Einstellungen erstellt/zugewiesen.
Folgende Einstellungen sind möglich:
- Global: für alle aufgeführten Belegarten
- Einkauf: für alle aufgeführten Einkaufsbelege
- Verkauf: für alle aufgeführten Verkaufsbelege
- Sonstige: für alle unter "Sonstige" aufgeführten Belege
Einzelnen Belegarten sowie der Produktion können individuelle Templates zugewiesen werden. Diese Template überschreiben ggf. ein globales Template sowie Templetes aus den Bereichen Einkauf, Verkauf und Sonstige.
Beispiel: In der Infospalte des Belegverfolgers für den Auftrag soll nicht mehr der Suchname der Adresse stehen, sondern der Inhalt aus dem Feld NAME1 und zusätzlich soll auch der erste Artikel des Beleges angezeigt werden.
Auszug aus der Tabelle in der Konfiguration, Register Belege/Belegbezogene Einstellungen.

Ist im Template für Info-Spalte im Belegverfolger ein Text hinterlegt worden, wird dies mit einem "A" in dem sonst leeren "Blatt"dargestellt.
In diesem Beispiel wurde nur für den Auftrag ein Template erstellt. Die anderen Belegarten verwenden die Standardeinstellung. Im Belegverfolger wird diese Änderung wie folgt dargestellt:
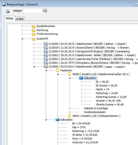
Belegdaten (Kalkulation, Rabatte, Zuschläge, ...) einsehen
Beispiel: Einsehen von Positionsdaten einer Gutschrift.
Öffnen Sie den Pfad "erledigt" und danach den Pfad "Gutschrift". Zu der betreffenden Gutschrift können neben der Gesamtkalkulation auch Kalkulationsdaten der Positionen, Rabatte, Zuschläge und Kombinationsdaten aufgerufen werden.
In das Feld BelegNr. (oben im Bild) kann auch direkt eine komplette Belegnummer eingeben und der Beleg über den nebenstehenden Button
aufrufen werden.
info@visigate.de - visigate© Software GmbH - Bremen - www.visigate.de

